联系我们

广州弘天通讯设备

江生

159-9245-2221(推销勿扰)

15992452221

747675366

747675366@qq.com

广州市大龙街沙环西路21号101

如何导出大华平台设备数据和通道数据(db)

发布者:广州弘天通迅设备发布时间:2026-04-12访问量:193

最近碰到一个案例:项目即将验收,需要导出大华平台的设备信息和通道信息,以做项目验收资料使用。

设备数据比较简单,登录平台后快速就找到了导出的地方,但这个通道数据,翻了平台各个角落,都没能发现蛛丝马迹,最后请教了大神,提供了一个方法,这里记录下以供各位安防人参考。

废话不多说,直接上步骤。

一、导出设备信息

Step1:登录大华平台后,找到“设备管理--视频设备”,点击位置1处的“导出”即可。

如何导出大华平台设备数据和通道数据(db)

二、导出通道信息

因为页面上没有按钮(如下图),最后想到说可以去数据库表导出一份。

如何导出大华平台设备数据和通道数据(db)

温馨提示:以下操作,请确保已经提前报备,并获得客用户的许可后再操作,连接数据库后,只导出所需要的信息后立即断开,千万不要乱做其他操作,以防数据库崩溃,最好是在专业人士的指导下进行。

再次提醒:数据无价,操作需谨慎!

导出通道数据的整体思路:

(1)进服务器底层,获取数据库连接密码;

(2)开启服务器数据库连接,设置连接白名单;

(3)连接数据库,导出所需数据;

具体操作如下:

Step1:安装数据库连接工具并记录该工具所在的电脑IP;

这里给一个DBeaver连接工具下载链接(已放在本文下方):(不一定非要用这个工具,其它如Nacvicat也可以)

如何导出大华平台设备数据和通道数据(db)

Step2:确定所使用的数据库类型:

进入大华平台运维管理中心,点击“状态监控”,选择名称有主服务器的那台,在位置3处,输入“数据库”3个字,点击位置4的搜索图标,查看位置5哪一项是在线,就说明用的是哪种数据库(不同的数据库,后面连接用的端口不一样);

MySQL数据库:端口为3306;

安全数据库:端口为13309;

如何导出大华平台设备数据和通道数据(db)


Step3:开启数据库所在服务器ssh:

进入运维管理中心,在“系统管理--安全管理”,开启数据库所在服务器的ssh;

如何导出大华平台设备数据和通道数据(db)


Step4:进平台底层获取数据库连接密码:

(注:这一步如果不知道如何登录服务器底层,可以参考往期文章:如何登录大华服务器后台)

 获取密码过程如下:

(1)输入cd /opt/dss/Util,进入Util目录下;

(2)输入ll (两个都是L的小写)确认目录下有check_acc_tool.sh文件;

如何导出大华平台设备数据和通道数据(db)

(3)执行: sh check_acc_tool.sh '平台运维密码' 获取数据库密码;

例如平台运维密码是XYZ,那就执行 sh check_acc_tool.sh 'XYZ',密码一定要英文的单引号引起来,下图红框mysql:后面的就是数据库连接密码;

如何导出大华平台设备数据和通道数据(db)

Step5:开启数据库连接,并添加数据库连接工具所在电脑IP白名单:

进入平台运维管理中心“系统管理--安全配置”,选择主服务器,

点击位置4“端口防火墙”,在位置5输入“数据库”,点击位置6的搜索图标,勾选位置7的端口(位置7选哪个取决于第2步是哪种数据库类型);点击位置8“设置开放策略”,位置9选择“只允许安全连接”,位置10输入运维管理中心密码,点击位置11的“+”号,在位置12输入数据库连接工具电脑IP,点击位置13“确定”;

图片

实际操作中,如果遇到按上述已添加,但数据库还是不能连接,可以在服务器后台直接使用iptables命令添加(推荐);

iptables -I INPUT -p tcp -s 主机IP --dport 数据库端口 -j ACCEPT


上述红色字体部分请替换为真实的IP、端口;

如假设数据库工具在192.168.53.186电脑上,数据库端口为13309,

命令如下:

iptables -I INPUT -p tcp -s 192.168.53.186 --dport 13309 -j ACCEPT

如何导出大华平台设备数据和通道数据(db)


Step6:使用DBeaver工具连接:

(1)点击工具最左上角图标,选择“MySQL 8+”:

图片

(2)打开的窗口填写信息:

服务器地址:输入“数据库IP”;

端口:输入第2步确定的端口,如13309;

用户名:mysql;

密码:输入第4步找到的数据库密码;

点击“测试链接”:

如何导出大华平台设备数据和通道数据(db)

如果测试没问题,点击“完成”;

如何导出大华平台设备数据和通道数据(db)

Step7:导出数据;

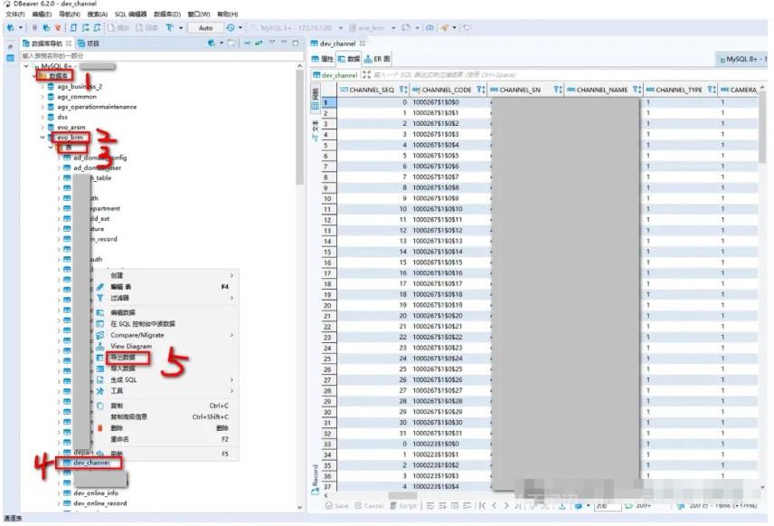
    依次展开“数据库--evo_brm---表”,选择dev_channel表,鼠标右键,选择“导出数据”;

如何导出大华平台设备数据和通道数据(db)

打开的窗口选择“CSV”,点击“下一步”;

如何导出大华平台设备数据和通道数据(db)

点击“下一步”;

如何导出大华平台设备数据和通道数据(db)

选择保存文件的目录(默认也可以),点击“下一步”;

如何导出大华平台设备数据和通道数据(db)

点击“完成”;

如何导出大华平台设备数据和通道数据(db)

最终导出的文件类似如下:

如何导出大华平台设备数据和通道数据(db)

您学会了?


DBeaver连接工具下载链接

如何导出大华平台设备数据和通道数据(db)下载

解压密码:更新时间:2026-04-12
光纤熔接业务:
我司拥有的光纤熔接安装工具、光缆线路测试仪、光纤测试设备等。承接全广州番禺南沙从化黄埔天河海珠越秀荔湾)及全佛山禅城顺德南海三水高明)等同行光纤熔接业务,专业熔纤多年,OTDR光时域测试,光纤通断测试,光纤质量测试,断点故障排查,大小机房割接,光纤施工,光纤维修等。价格保证较优销售光纤光缆、光纤收发器、光纤模块、光纤配件等!!!

关注微信公众号
微信扫一扫,加好友

遇到问题?请给我们留言

请填写您的电话号码,我们将回复您电话